Ames
Our networking protocol.
Ames is the name of both our network and the vane that communicates over it. When Unix receives a packet over the correct UDP port, it pipes it straight into Ames for handling. Also, all packets sent over the Ames network are sent by the Ames vane. Apps and vanes may use Ames to directly send messages to other ships. In general, apps use Gall and Clay to communicate with other ships rather than using Ames directly, but this isn't a requirement. Of course, Gall and Clay use Ames behind the scenes to communicate across the network. Jael is the only other vane to utilize Ames.
Ames includes several significant components. Although the actual crypto algorithms are defined in /sys/zuse.hoon
, they're used extensively in Ames for encrypting and decrypting packets. Congestion control and routing is handled entirely in Ames. Finally, the actual Ames protocol itself, including how to route incoming packets to the correct vane or app, is defined in Ames.
Technical Overview
This section summarizes the design of Ames. Beyond this section are deeper elaborations on the concepts presented here.
Ames extends Arvo's %pass
/%give
$move
semantics across the network.
Ames receives packets as Arvo events and emits packets as Arvo effects. The runtime is responsible for transferring the bytes in an Ames packet across a physical network to another ship.
The runtime tells Ames which physical address a packet came from, represented as an opaque atom. Ames can emit a packet effect to one of those opaque atoms or to the Urbit address of a galaxy (root node), which the runtime is responsible for translating to a physical address. One runtime implementation sends UDP packets using IPv4 addresses for ships and DNS lookups for galaxies, but other implementations may overlay over other kinds of networks.
A local vane can pass Ames a %plea
request message. Ames transmits the message over the wire to the peer ship's Ames, which passes the message to the destination vane.
Once the peer has processed the %plea
message, it sends a message-acknowledgment packet over the wire back to the local Ames. This "ack" can either be positive to indicate the request was processed, or negative to indicate the request failed, in which case it's called a "nack". (Don't confuse Ames nacks with TCP nacks, which are a different concept).
When the local Ames receives either a positive message-ack or a combination of a nack and "naxplanation" (explained in more detail below), it gives an %done
$move
to the local vane that had requested the original %plea
message be sent.
A local vane can give Ames zero or more %boon
response messages in response to a %plea
, on the same duct that Ames used to pass the %plea
to the vane. Ames transmits a %boon
over the wire to the peer's Ames, which gives it to the destination vane on the same duct the vane had used to pass the original %plea
to Ames.
%boon
messages are acked automatically by the receiver Ames. They cannot be nacked, and Ames only uses the ack internally, without notifying the client vane that gave Ames the %boon
.
If the Arvo event that completed receipt of a %boon
message crashes, Ames instead sends the client vane a %lost
message indicating the %boon
was missed.
%plea
messages can be nacked, in which case the peer will send both a message-nack packet and a naxplanation message, which is sent in a way that does not interfere with normal operation. The naxplanation is sent as a full Ames message, instead of just a packet, because the contained error information can be arbitrarily large. A naxplanation can only give rise to a positive ack -- never ack an ack, and never nack a naxplanation.
Ames guarantees a total ordering of messages within a "flow", identified in other vanes by a duct and over the wire by a $bone
: an opaque number. Each flow has a FIFO (first-in-first-out) queue of %plea
requests from the requesting ship to the responding ship and a FIFO queue of %boon
's in the other direction.
Message order across flows is not specified and may vary based on network conditions.
Ames guarantees that a message will only be delivered once to the destination vane.
Ames encrypts every message using symmetric-key encryption by performing an elliptic curve Diffie-Hellman using our private key and the public key of the peer. For ships in the Jael PKI (public-key infrastructure), Ames looks up the peer's public key from Jael. Comets (128-bit ephemeral addresses) are not cryptographic assets and must self-attest over Ames by sending a single self-signed packet containing their public key.
When a peer suffers a continuity breach, Ames removes all messaging state related to it. Ames does not guarantee that all messages will be fully delivered to the now-stale peer. From Ames's perspective, the newly restarted peer is a new ship. Ames's guarantees are not maintained across a breach.
A vane can pass Ames a %heed
task to request Ames track a peer's responsiveness. If our %boon
's to it start backing up locally, Ames will give a %clog
back to the requesting vane containing the unresponsive peer's urbit address. This interaction does not use ducts as unique keys. Stop tracking a peer by sending Ames a %jilt
task.
Debug output can be adjusted using %sift
and %spew
task's.
Packets
Ames datagram packets are handled as nouns internally by Arvo but as serial data by Unix. In this section we describe how packets are formed, serialized, and relayed.
Packet format
There is a 32-bit header followed by a variable width body.
Header
The 32-bit header is given by the following data, presented in order:
3 bits: reserved
1 bit: is this Ames? (i.e. not using a different protocol, such as the planned remote scry protocol)
3 bits: Ames protocol version (currently 0)
2 bits: sender address size
2 bits: receiver address size
20 bits: checksum (truncated insecure hash of the body, done with
+mug
1 bit: is this relayed? (if set,
origin
will be present in the body)
Every packet sent between ships is encrypted except for self-signed attestation packets from 128-bit comets.
Body
The body is of variable length and consists of the following parts in this order:
4 bits: sender life (mod 16)
4 bits: receiver life (mod 16)
variable: sender address
variable: receiver address
48 bits: (optional) 48-bit
origin
128 bits:
SIV
16 bits: ciphertext size
variable: ciphertext
origin
is the IP and port of the original sender if the packet was proxied through a relay.
SIV
is a "synthetic initialization vector" as defined in AES-256 SIV, the encryption algorithm utilized to encrypt Ames packets (see the page on Ames cryptography). It is formed from the following noun: ~[sender=@p receiver=@p sender-life=@ receiver-life=@]
(see Life and Rift for information on what $life
is). As this data is in Azimuth, it is not explicitly sent over the wire. Thus the mod 16 sender and receiver life in the first 8 bits are only for quick filtering of honest packets sent to or from a stale life.
The ciphertext is formed by +jam
ming a $shut-packet
and then encrypting using +en:sivc:aes:crypto
.
Packeting
When Ames has a message to be sent it must first determine how many packets are required to send the message. To do this, it first +jam
s the message, producing an atom. Ames checks how large the atom is, and if it is bigger than a kilobyte it will split it into packets whose payloads are 1 kB or less. It then numbers each one - this is message 17, packet 12, this is message 17, packet 13, etc., so that when the receiver receives these packets it knows which number they are. Finally it encrypts each individual packet and enqueues them to be sent along their stated flow.
Network packets aren't always received in order, so this numbering is important for reconstruction, and also packets may get lost. So Ames does transmission control (the TC in TCP) to solve this problem. It makes sure that all packets eventually get through, and when the other side gets them it can put them in the correct order. If Ames doesn't get an ack on a packet then it will resend it until it does. The logic for determining how many packets to send or re-send at what time is performed by an Ames-specific variant of TCP's "NewReno" congestion control algorithm.
As each packet in a message is received, Ames decrypts it and stores the message fragment. Once it's received every packet for a message, Ames concatenates the fragments back into a single large atom and uses +cue
to deserialize that back into the original message noun.
Acks and Nacks
In this section we discuss acks and nacks. In Ames, an "ack", short for "acknowledgment", is a small packet attesting that a piece of information (either a packet or a whole message) was received. Ames makes use of acks to maintain synchronization between two communicating parties. Nacks are 'negative acknowledgments' and are used when something goes wrong.
Acks
Every message (i.e. a %plea
or %boon
) is split up by Ames into some number of fragments that are 1kB in size or less. The fragments are then encrypted and encapsulated into packets and sent along a flow. The message will be considered successfully received once the sender has received the appropriate set of acks in response, defined as follows.
There are two types of acks: fragment acks and message acks. Acks are not considered messages, and thus are not %plea
s or %boon
s. Given a message split into N fragments, the sender of the message will expect N-1 fragment acks followed by exactly one message ack (ignoring any duplicate packets, which are idempotent from the perspective of the application). This is because the receiver will send a fragment ack for the first N-1 packets it received, and what would have been the final fragment ack will instead be a message ack.
Acks are considered to be part of the flow in which that %plea
or %boon
lives, as the packets containing their fragments and packets acking the receipt of those packets are considered to be what makes up a given message. Thus a message-level ack must be received before the next message on the flow can begin. The full story is more complicated than this; see the section on flows.
Nacks
A nack indicates a negative acknowledgement to a %plea
, meaning that the requested action was not performed.
%boon
s and naxplanations are never nacked. Individual packets are also never nacked, only complete %plea
messages are. Whether a malformed packet causes a %plea
to be nacked depends on its content. In the case of an incorrect checksum or a failure to decrypt then Ames drops the packet and it is as though it never happened. However, if the packet does decrypt and has invalid ciphertext (i.e. something other than a jammed $shutpacket
data structure), then Ames will nack the whole %plea
since that indicates that the peer is misbehaving. Eventually Ames should also present a warning to the user that the peer is untrustworthy.
A nack will be accompanied by a naxplanation, which is a special type of%boon
that uses its own $bone
(see flows). Ames won't give the vane that requested the initial %plea
a nack until it also receives the naxplanation, which it will send to the vane as a %done
gift. Naxplanations may only be acked, never nacked. Furthermore, naxplanations can only ever be sent as a rejection of a %plea
- the receiver will never both perform a %plea
and return a naxplanation.
(N)ack packets
A fragment ack's contents (before encryption) are a pure function of the following noun:
[our-life her-life bone message-num fragment-num]
This means all re-sends of an ack packet will be bitwise identical to each other, unless one of the peers changes its encryption keys.
Each datum in this noun is an atom with the aura @ud
or an aura that nests under @ud
.
Here, our-life
refers to the $life
, or revision number, of the acking ship's networking keys, and her-life
is the $life
of the ack-receiving ship's networking keys. $bone
is an opaque number identifying the flow. $message-num
denotes the number of the message in the flow identified by $bone
. $fragment-num
denotes the number of the fragment of the message identified by $message-num
that is being acked.
A message (n)ack is a different kind of ack that is obtained by encrypting the +jam
of the following noun:
[our-life her-life bone message-num ok=? lag=@dr]
ok
is a flag that is set to %.y
for a message ack and %.n
for a message nack. In the future, lag
will be used to describe the time it took to process a message, but for now it is always zero.
Flows
Flows are asymmetric communication channels along which two ships send and receive packets, and all Ames packets are part of some flow.
To create a new flow, a ship sends a %plea
to another ship. Only the creator of the flow may send %plea
s, and the other party may only send %boon
s. In this sense flows are asymmetric.
The sequence of %plea
s in a flow is totally ordered, though the packets which make them up need not be. %boon
s are totally ordered in the same fashion, but there is not a coordinated ordering between %plea
s and %boon
s in a given flow beyond the implicit one arising from the fact that a %boon
is always a response to a %plea
. A %plea
can give rise to zero, one, or many %boon
s.
Inside of Ames, each flow has four sequential opaque @ud
s called bones that are unique to that flow. Thus the flow itself is often referred to by its first bone. Each bone is a one-way street for packets to travel along, so e.g. acks to packets making up a %plea
are sent along a different bone than the %plea
.
We give an example of such a partition. Let flow 12 be a flow between ~bacbel-tagfeg
and ~worwel-sipnum
with ~bacbel-tagfeg
as the %plea
sender. Then bones 12-15 are associated with the flow, and the types of packets for each bone are:
bone 12,
%plea
s and acks to~worwel-sipnum
,bone 13,
%boon
s and (n)acks to~bacbel-tagfeg
,bone 14, acks of naxplanations to
~worwel-sipnum
,bone 15, naxplanations to
~bacbel-tagfeg
.
Each bone is handled separately by congestion control, and this is one reason for their segregation. For example, say a two-packet %plea
is sent on bone 12, with ~bacbel-tagfeg
requesting to join a group on ~worwel-sipnum
. Then ~worwel-sipnum
can ack the first packet on bone 13, and then send a nack on bone 13 as well. A nack by itself contains no information as to why the nack happened. Then ~worwel-sipnum
can also send a naxplanation on bone 15 saying to ~bacbel-tagfeg
that they cannot join the group, to which an ack is received on bone 14.
Another reason to separate bones is to avoid race conditions. If ~worwel-sipnum
and ~bacbel-tagfeg
attempt to start a flow with each other at the same time we do not wish there to be a conflict when they receive each others' packets. Flipping the last bit of the bone based on whether a packet is an ack or a message fragment allows for ~worwel-sipnum
to create flow 8 with ~bacbel-tagfeg
without coming into conflict with the flow 8 ~bacbel-tagfeg
created for ~worwel-sipnum
.
%plea
s and %boon
s are handled on separate bones so that e.g. sending a large %boon
doesn't stop an additional %plea
from being received. It is also simply cleaner to make each bone one-way. Acks and nacks are very small packets as well as integral to controlling the total orderings on %plea
s and %boon
s and so they are included on these bones as well.
Naxplanations can potentially be very large, as they often contain things like stack traces or other crash reports. Thus it is undesirable to have them share a bone with %boon
s and create congestion there. So naxplanations have their own bone, and so do acks to packets that make up a naxplanation, as well as the message-level naxplanation ack.
Packet relaying and peer discovery
Here we describes how the Ames network relays packets and does peer discovery. We ignore all details about UDP, which occurs at a lower layer than Ames.
When a ship first contacts another ship, it may only know its @p
, but an IP address and port are necessary for peer-to-peer communication to occur. Thus the initial correspondence between two ships, or additional correspondence following a change in IP or port of one of the parties, will need to be relayed by an intermediary that knows the IP and port of the receiving ship.
For now, peer discovery is handled entirely by galaxies. Every galaxy is responsible for knowing the IP and port of every planet underneath it. In the future, galaxies will only need to know the IP and port of the star sponsoring a planet, and stars will be responsible for knowing the IP and port of their sponsored planets.
Galaxies are also utilized for packet relaying in the case where two ships cannot communicate directly with one another, as is often the case when one or both are behind a NAT or certain firewalls. We remark that packet relaying is a necessary component of peer discovery. Thus stars will also assist with packet relaying in the future.
In the case of a moon, its parent ship is responsible for packet relaying and peer discovery, analagous to the role that galaxies currently play for stars and planets.
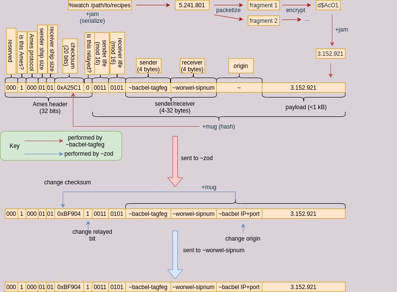
The following diagram summarizes the packet creation and forwarding process.

We elaborate on the above diagram.
A typical relay will look something like this: ~bacbel-tagfeb
wishes to contact ~worwel-sipnum
but does not know the IP address and port at which ~worwel-sipnum
resides. Both planets are sponsored by a star sponsored by ~zod
, which knows both of their IP addresses and port numbers by virtue of being the galaxy that both live under.
To prepare, ~bacbel-tagfeb
forms a Diffie-Hellman symmetric key with their own private key and the public key of ~worwel-sipnum
, obtained via Jael. Then ~bacbel-tagfeb
sends a packet addressed to ~worwel-sipnum
to ~zod
.
The packet has the following format:
The standard Ames header described in header, where the checksum is the
+mug
of the body, and the sender and receiver ship types are01
, denoting that the sender and receiver are planets. The "is this relayed?" bit is set to 0 since this is the first hop on the packet route.The body of this packet will be the life of
~bacbel-tagfeg
mod 16, followed by the life of~worwel-sipnum
mod 16, followed by~bacbel-tagfeg
, followed by the receiver~worwel-sipnum
, followed by the origin~
(denoting that the ship sending the packet is the origin). After this comes the payload.The payload of this packet will be the
+jam
of thecontent
, which is an encrypted fragment of the message%watch /path/to/recipes
.
~zod
receives the packet and reads the body. It sees that it is not the intended recipient of the packet, and so gets ready to forward it to ~worwel-sipnum
. First, it replaces the origin field with the IP and port of ~bacbel-tagfeb
, then computes the +mug
of the body and replaces the checksum with the new mug. Since the packet is being relayed, ~zod
flips the "is it relayed?" bit to %.y
. ~zod
then forwards the packet to ~worwel-sipnum
.
In order to decrypt the packet, ~worwel-sipnum
will need to calculate the associated data vector utilized by SIV, which consists of ~[sender=@p receiver=@p sender-life=@ receiver-life=@]
. It then passes that along with the SIV and ciphertext to the decryption function, and receives the unencrypted packet as a return.
Once ~worwel-sipnum
processes the packet, it will know the IP and port of ~bacbel-tagfeb
since ~zod
included it when it forwarded the packet. Thus ~worwel-sipnum
will send an ack packet directly to ~bacbel-tagfeb
, unless a NAT and/or firewall prevents a direct peer-to-peer connection, in which case ~zod
will continue to relay packets. Absent these factors preventing a peer-to-peer connection, communication between the two ships will now be direct until one of them changes their IP address, port, or networking keys.
In this scenario, of course, the message is so short that a single packet would be sufficient to send the message, so the +cue
of the payload would contain the complete message %watch /path/to/recipes
. At this point, ~worwel-sipnum
would ack (or nack) the packet, which would perform double duty as a message ack. Assuming that a direct peer-to-peer connection is possible, the ack would be sent directly to ~bacbel-tagfeb
using the IP and port found in the origin field of the received packet rather than being relayed via ~zod
.
But if the message were not short enough to be contained in a single packet, each packet would need to be decrypted and +cue
d to obtain the message fragments that are then put together and +cue
d again to obtain the complete message.
The Serf and the King
Urbit's functionality is split between the two binaries urbit-worker
(sometimes called the Serf) and urbit-king
(sometimes called the King). This division of labor is currently not well-documented outside of the Vere documents, but we summarize it here.
In short, the Serf is the Nock runtime and so keeps track of the current state of Arvo as a Nock noun and updates the state by %poke
ing it with nouns, and then informs the King of the new state. The King manages snapshots of the Arvo state and handles I/O with Unix, among other things. The Serf only ever talks to the King, while the King talks with both the Serf and Unix.
Ames I/O submodule
The King has several submodules, one of them being an Ames I/O submodule. This submodule is responsible for wrapping outgoing Ames packets as UDP packets, and unwrapping incoming UDP packets into Ames packets and forwarding them to the worker. It also maintains an incoming packet queue.
This division is summarized in the following diagram, describing how ~bacbel-tagfeb
requests a subscription to the recipes
notebook of ~worwel-sipnum
in the Publish app.

Ames, as a part of Arvo, handles +jam
ming, packetizing, encryption, and forming Ames packets. Once it is ready to send an Ames packet, it %give
s to Unix a %send
gift containing that packet. This will be a Nock noun containing the @tas
%send
as well as the serialized packet.
"Unix", in this case, is actually the King. The King receives the %send
instruction, wraps the packet contained within as a UDP packet, and immediately hands it off the the Unix network interface to be sent.
Now the receiving King is handed a UDP packet by Unix. The King removes the UDP wrapper, +jam
s the $lane
on which it heard the packet, and delivers the packet to the Ames vane as an atom by copying the bytes it heard on the UDP port.
Last updated